自动化生产线中库卡工业机器人KRC4项目比较的处置方法
发布日期:2022-09-06 10:23 ????浏览量:
1. 在 WorkVisual 中按序选择菜单项: 工具 > 比较项目。 窗口 【 比较项目】打开。

2. 选择需与当前 WorkVisual 项目作比较的项目,例如实际机器人控制系统上的同名项目。
选择 “ 合并 ” 项目如下图:

3. 点击 继续。 显示一个进度条。 (如果项目包含多个机器人控制系统,则显示每个系统的进度条)。
4. 当进度条已填满且出现状态显示 “ 合并准备就绪 ” 时, 点击 【 显示区别】键。 项目之间的差异即以一览表的形式显示出来。若未发现差异,则在信息窗口中显示与此相关的讯息。 继续执行第 ?8 步。随后无需执行后续步骤。
5. 对每种差异均应选择需采用的状态。 不必一次过完成所有差异的这种选择。如果合适的话,也可保留默认选择。
6. 按动 合并,以将更改传给 WorkVisual 应用。
7. 重复步骤 5 和 6 任意多次。 这样,可逐步编辑各个区域。若不再有其他区别,则显示以下信息: 无其它区别。
8. 关闭窗口 【 比较项目】
9. 若在机器人控制系统的项目中改变了附加轴的参数,则必须在 WorkVisual中将其更新:
1) 为这些附加轴打开窗口 机器参数配置。
2) 在 一般轴相关机器参数区域内按用于导入机器参数的按键。数据即被更新。
10. 保存项目。
项目比较示例
项目比较概览如下图

决定应该应用文件的哪种状态
示例: 合并项目如下图:

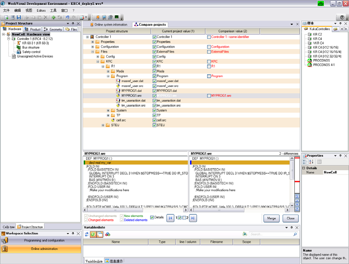
【 详细信息】功能键激活时,可显示不同文件之间的差异
示例: 细节已更新如下图

相关文章